Приватна особа
Підкатегорії: Зовнішні жорсткі диски
Стан: Вживане
Об'єм: 1 000 Гб
OLX Доставка
Опис
Портативний жорсткий диск зовнішній ST1000LM024 HN-M101MBB (1Тб) USB 3.0
Портативний жорсткий диск зовнішній з алюмінієвого сплаву з підтримкою USB 3.0 - Новий, всередині ST1000LM024 HN-M101MBB (1000 Гб) (2.5" / 5400 RPM / SATA-II / 8 Мб) - вживаний. Інтерфейс підключення до ПК USB 3.0 (кабель). Робочий стан.
Країна виробник = Китай.
Технічні характеристики пристрою (виробу) наведені нижче.
НЕДОЛІКИ:
Жорсткий диск ST1000LM024 HN-M101MBB (1000 Гб) демонтовано з офісного ноутбука, і він вже має певний фізичний знос. Не рекомендований для зберігання критичної інформації. Можливо для використання під відеофайли та музику.
ОПИС = Технічні характеристики = Загальні характеристики
Опис
Перетворіть ваш жорсткий диск або твердотільний накопичувач на надійне та стильне сховище з нашою зовнішньою кишенею для HDD або SSD розміром 2.5 дюйми з алюмінієвого сплаву з підтримкою USB 3.0. Ця кишеня, на відміну від багатьох інших, побудована на швидкому і надійному контролері JMS578. Цей продукт не тільки забезпечує безпечне зберігання ваших даних, але й має низку унікальних характеристик, які роблять його незамінним аксесуаром для вашого комп'ютера.
Охолодження в стилі: Алюмінієвий корпус цієї зовнішньої кишені служить не тільки для захисту вашого накопичувача, але і для відведення надлишкового тепла, що допомагає підтримувати оптимальну температуру роботи пристрою. Тепер ви можете бути впевнені, що ваші дані завжди будуть знаходитися в надійних руках.
Комплект повного збору: Наша зовнішня кишеня поставляється разом із комплектом кріпильних гвинтів та викруткою, що робить його встановлення та використання максимально простими. Ви зможете швидко та легко підключити свій накопичувач та розпочати роботу з ним.
USB 3.0 для високої швидкості: Використовуючи технологію USB 3.0, ця зовнішня кишеня забезпечує швидку передачу даних між вашим комп'ютером та накопичувачем, що дозволяє вам ефективно керувати вашими файлами та проектами.
Коробкова версія: Наша зовнішня кишеня поставляється в стильній коробковій версії, що робить його чудовим подарунком для себе або для тих, хто цінує якість та функціональність.
Забезпечте надійне та стильне зберігання ваших даних із зовнішньою кишенею для HDD або SSD 2.5 дюйма із алюмінієвого сплаву з підтримкою USB 3.0. Порадуйте себе або своїх близьких цим універсальним аксесуаром, який забезпечить безпеку, високу швидкість передачі даних та комфорт при роботі з важливими файлами.
Алюмінієва зовнішня кишеня USB 3.0 для SATA HDD 2.5
Максимальна ємність жорсткого диска, що підтримується: 3TB
Повністю сумісний із USB 3.0 та назад сумісний із USB 2.0 та USB1.1
Підтримуються всі стандартні 2.5” HDD SATA
Гвинтове кріплення
Швидка та проста установка Plug and play
USB 3.0 кабель
Світлодіодний індикатор: синій
Колір корпусу: чорний
Комплект поставки:
1 х HDD Hard Drive External Enclosure
1 х Кабель USB 3.0 на USB 3.0 (30см.)
1 х Викрутка
1 х Комплект гвинтів
Характеристики
Інтерфейс підключення: SATA, USB 3.0
Вид: Зовнішні кишені
Колір: Black
Комплектація: Коробка, кишеня, кабель, Комплект гвинтів, Викрутка
Країна-виробник: Китай
[ AIDA64 Business ]
Версiя = AIDA64 v8.20.8100/ua
Тестовий модуль = 4.7.924.8-x64
Тип звiту = Майстер звiтiв
Дата / Час = 2025-12-27 / 20:49
Поле Значення
Властивостi пристрою ATA
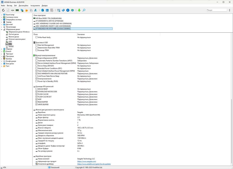
ID моделi ST1000LM024 HN-M101MBB
Серiйний номер S2U5JACCB39893
Версiя 2AR10001
World Wide Name 5-0004CF-2090C8122
Тип пристрою SATA-II UAS - Oxford
Параметри цилiндрiв: 1938021, головок: 16, секторiв у треку: 63, байтів у секторi: 512
Сектори LBA 1953525168
Розмір фізичного / логічного сектору 4 Кб / 512 байт
Буфер 8 Мб
Мультисектори 16
Макс. режим PIO PIO 4
Макс. режим MWDMA MWDMA 2
Макс. режим UDMA UDMA 5
Активний режим UDMA UDMA 5
Неформатована ємнiсть 953870 Мб
Форм-фактор 2.5"
Швидкiсть обертання 5400 RPM
Стандарт ATA ATA8-ACS (ATA8-ACS version 6)
Властивостi пристрою ATA
48-bit LBA Пiдтримується, Дозволено
Automatic Acoustic Management (AAM) Не пiдтримується
Device Configuration Overlay (DCO) Пiдтримується, Дозволено
DMA Setup Auto-Activate Пiдтримується, Заборонено
Free-Fall Control Не пiдтримується
General Purpose Logging (GPL) Пiдтримується, Дозволено
Hardware Feature Control Не пiдтримується
Host Protected Area (HPA) Пiдтримується, Дозволено
HPA Security Extensions Пiдтримується, Заборонено
Hybrid Information Feature Не пiдтримується
In-Order Data Delivery Не пiдтримується
Native Command Queuing (NCQ) Пiдтримується
NCQ Autosense Не пiдтримується
NCQ Priority Information Не пiдтримується
NCQ Queue Management Command Не пiдтримується
NCQ Streaming Не пiдтримується
Phy Event Counters Пiдтримується
Read Look-Ahead Пiдтримується, Дозволено
Release Interrupt Не пiдтримується
Режим безпеки Пiдтримується, Заборонено
Sense Data Reporting (SDR) Не пiдтримується
Service Interrupt Не пiдтримується
SMART Пiдтримується, Дозволено
SMART Error Logging Пiдтримується, Дозволено
SMART Self-Test Пiдтримується, Дозволено
Software Settings Preservation (SSP) Пiдтримується, Заборонено
Streaming Не пiдтримується
Tagged Command Queuing (TCQ) Не пiдтримується
Кеш запису Пiдтримується, Дозволено
Write-Read-Verify Не пiдтримується
Властивості SSD
Data Set Management Не пiдтримується
Deterministic Read After TRIM Не пiдтримується
Команда TRIM Не пiдтримується
Функції електроживлення
Енергозбереження (APM) Пiдтримується, Дозволено
Automatic Partial to Slumber Transitions (APST) Заборонено
Device Initiated Interface Power Management (DIPM) Пiдтримується, Заборонено
Device Sleep (DEVSLP) Не пiдтримується
Extended Power Conditions (EPC) Не пiдтримується
Host Initiated Interface Power Management (HIPM) Пiдтримується
IDLE IMMEDIATE With UNLOAD FEATURE Пiдтримується, Дозволено
Link Power State Device Sleep Не пiдтримується
Електроживлення Пiдтримується, Дозволено
Power-Up In Standby (PUIS) Не пiдтримується
Команди ATA parancsok
DEVICE RESET Не пiдтримується
DOWNLOAD MICROCODE Пiдтримується, Дозволено
FLUSH CACHE Пiдтримується, Дозволено
FLUSH CACHE EXT Пiдтримується, Дозволено
NOP Пiдтримується, Дозволено
READ BUFFER Пiдтримується, Дозволено
WRITE BUFFER Пiдтримується, Дозволено
Фiзичнi данi дискового накопичувача
Виробник Seagate
Назва жорсткого диску Momentus 5400 (SpinPoint M8)
Форм-фактор 2.5"
Форматована ємнiсть 1 TБ
Диски 2
Записуванi поверхнi 4
Фiзичнi габарити 100.3 x 69.75 x 9.5 mm
Максимальна вага 107 g
Середня затримка розкручування 5.6 ms
Швидкiсть обертання 5400 RPM
Макс. внутрiшня швидкiсть даних 1160 Мбіт/с
Середнiй час пошуку 12 ms
Iнтерфейс SATA-II
Швидкiсть даних 'буфер-контролер' 300 МБ/с
Обсяг буфера 8 Мб
Час розкручування 4 с
Виробник пристрою
Назва компанії Seagate Technology LLC
SMART
ID Опис атрибута Порiг Значення Найгiрше Розмір Статус
01 Raw Read Error Rate 51 1 1 89508 Пророкування збою: насувається втрата даних
02 Throughput Performance 0 252 252 0 OK: Завжди пройдено
03 Spinup Time 25 89 81 3515 OK: Значення нормальне
04 Start/Stop Count 0 72 72 28492 OK: Завжди пройдено
05 Reallocated Sector Count 10 252 252 0 OK: Значення нормальне
07 Seek Error Rate 51 252 252 0 OK: Значення нормальне
08 Seek Time Performance 15 252 252 0 OK: Значення нормальне
09 Power-On Time Count 0 100 100 15816 OK: Завжди пройдено
0A Spinup Retry Count 51 252 252 0 OK: Значення нормальне
0B Calibration Retry Count 0 97 97 3374 OK: Завжди пройдено
0C Power Cycle Count 0 91 91 9752 OK: Завжди пройдено
BF Mechanical Shock 0 100 100 761 OK: Завжди пройдено
C0 Power-Off Retract Count 0 252 252 0 OK: Завжди пройдено
C2 Temperature 0 64 41 19 OK: Завжди пройдено
C3 Hardware ECC Recovered 0 100 100 0 OK: Завжди пройдено
C4 Reallocation Event Count 0 252 252 0 OK: Завжди пройдено
C5 Current Pending Sector Count 0 252 100 0 OK: Завжди пройдено
C6 Offline Uncorrectable Sector Count 0 252 252 0 OK: Завжди пройдено
C7 Ultra ATA CRC Error Rate 0 100 100 144 OK: Завжди пройдено
C8 Write Error Rate 0 100 100 19051 OK: Завжди пройдено
DF Load/Unload Retry Count 0 97 97 3374 OK: Завжди пройдено
E1 Load/Unload Cycle Count 0 76 76 247926 OK: Завжди пройдено
Портативний жорсткий диск зовнішній з алюмінієвого сплаву з підтримкою USB 3.0 - Новий, всередині ST1000LM024 HN-M101MBB (1000 Гб) (2.5" / 5400 RPM / SATA-II / 8 Мб) - вживаний. Інтерфейс підключення до ПК USB 3.0 (кабель). Робочий стан.
Країна виробник = Китай.
Технічні характеристики пристрою (виробу) наведені нижче.
НЕДОЛІКИ:
Жорсткий диск ST1000LM024 HN-M101MBB (1000 Гб) демонтовано з офісного ноутбука, і він вже має певний фізичний знос. Не рекомендований для зберігання критичної інформації. Можливо для використання під відеофайли та музику.
ОПИС = Технічні характеристики = Загальні характеристики
Опис
Перетворіть ваш жорсткий диск або твердотільний накопичувач на надійне та стильне сховище з нашою зовнішньою кишенею для HDD або SSD розміром 2.5 дюйми з алюмінієвого сплаву з підтримкою USB 3.0. Ця кишеня, на відміну від багатьох інших, побудована на швидкому і надійному контролері JMS578. Цей продукт не тільки забезпечує безпечне зберігання ваших даних, але й має низку унікальних характеристик, які роблять його незамінним аксесуаром для вашого комп'ютера.
Охолодження в стилі: Алюмінієвий корпус цієї зовнішньої кишені служить не тільки для захисту вашого накопичувача, але і для відведення надлишкового тепла, що допомагає підтримувати оптимальну температуру роботи пристрою. Тепер ви можете бути впевнені, що ваші дані завжди будуть знаходитися в надійних руках.
Комплект повного збору: Наша зовнішня кишеня поставляється разом із комплектом кріпильних гвинтів та викруткою, що робить його встановлення та використання максимально простими. Ви зможете швидко та легко підключити свій накопичувач та розпочати роботу з ним.
USB 3.0 для високої швидкості: Використовуючи технологію USB 3.0, ця зовнішня кишеня забезпечує швидку передачу даних між вашим комп'ютером та накопичувачем, що дозволяє вам ефективно керувати вашими файлами та проектами.
Коробкова версія: Наша зовнішня кишеня поставляється в стильній коробковій версії, що робить його чудовим подарунком для себе або для тих, хто цінує якість та функціональність.
Забезпечте надійне та стильне зберігання ваших даних із зовнішньою кишенею для HDD або SSD 2.5 дюйма із алюмінієвого сплаву з підтримкою USB 3.0. Порадуйте себе або своїх близьких цим універсальним аксесуаром, який забезпечить безпеку, високу швидкість передачі даних та комфорт при роботі з важливими файлами.
Алюмінієва зовнішня кишеня USB 3.0 для SATA HDD 2.5
Максимальна ємність жорсткого диска, що підтримується: 3TB
Повністю сумісний із USB 3.0 та назад сумісний із USB 2.0 та USB1.1
Підтримуються всі стандартні 2.5” HDD SATA
Гвинтове кріплення
Швидка та проста установка Plug and play
USB 3.0 кабель
Світлодіодний індикатор: синій
Колір корпусу: чорний
Комплект поставки:
1 х HDD Hard Drive External Enclosure
1 х Кабель USB 3.0 на USB 3.0 (30см.)
1 х Викрутка
1 х Комплект гвинтів
Характеристики
Інтерфейс підключення: SATA, USB 3.0
Вид: Зовнішні кишені
Колір: Black
Комплектація: Коробка, кишеня, кабель, Комплект гвинтів, Викрутка
Країна-виробник: Китай
[ AIDA64 Business ]
Версiя = AIDA64 v8.20.8100/ua
Тестовий модуль = 4.7.924.8-x64
Тип звiту = Майстер звiтiв
Дата / Час = 2025-12-27 / 20:49
Поле Значення
Властивостi пристрою ATA
ID моделi ST1000LM024 HN-M101MBB
Серiйний номер S2U5JACCB39893
Версiя 2AR10001
World Wide Name 5-0004CF-2090C8122
Тип пристрою SATA-II UAS - Oxford
Параметри цилiндрiв: 1938021, головок: 16, секторiв у треку: 63, байтів у секторi: 512
Сектори LBA 1953525168
Розмір фізичного / логічного сектору 4 Кб / 512 байт
Буфер 8 Мб
Мультисектори 16
Макс. режим PIO PIO 4
Макс. режим MWDMA MWDMA 2
Макс. режим UDMA UDMA 5
Активний режим UDMA UDMA 5
Неформатована ємнiсть 953870 Мб
Форм-фактор 2.5"
Швидкiсть обертання 5400 RPM
Стандарт ATA ATA8-ACS (ATA8-ACS version 6)
Властивостi пристрою ATA
48-bit LBA Пiдтримується, Дозволено
Automatic Acoustic Management (AAM) Не пiдтримується
Device Configuration Overlay (DCO) Пiдтримується, Дозволено
DMA Setup Auto-Activate Пiдтримується, Заборонено
Free-Fall Control Не пiдтримується
General Purpose Logging (GPL) Пiдтримується, Дозволено
Hardware Feature Control Не пiдтримується
Host Protected Area (HPA) Пiдтримується, Дозволено
HPA Security Extensions Пiдтримується, Заборонено
Hybrid Information Feature Не пiдтримується
In-Order Data Delivery Не пiдтримується
Native Command Queuing (NCQ) Пiдтримується
NCQ Autosense Не пiдтримується
NCQ Priority Information Не пiдтримується
NCQ Queue Management Command Не пiдтримується
NCQ Streaming Не пiдтримується
Phy Event Counters Пiдтримується
Read Look-Ahead Пiдтримується, Дозволено
Release Interrupt Не пiдтримується
Режим безпеки Пiдтримується, Заборонено
Sense Data Reporting (SDR) Не пiдтримується
Service Interrupt Не пiдтримується
SMART Пiдтримується, Дозволено
SMART Error Logging Пiдтримується, Дозволено
SMART Self-Test Пiдтримується, Дозволено
Software Settings Preservation (SSP) Пiдтримується, Заборонено
Streaming Не пiдтримується
Tagged Command Queuing (TCQ) Не пiдтримується
Кеш запису Пiдтримується, Дозволено
Write-Read-Verify Не пiдтримується
Властивості SSD
Data Set Management Не пiдтримується
Deterministic Read After TRIM Не пiдтримується
Команда TRIM Не пiдтримується
Функції електроживлення
Енергозбереження (APM) Пiдтримується, Дозволено
Automatic Partial to Slumber Transitions (APST) Заборонено
Device Initiated Interface Power Management (DIPM) Пiдтримується, Заборонено
Device Sleep (DEVSLP) Не пiдтримується
Extended Power Conditions (EPC) Не пiдтримується
Host Initiated Interface Power Management (HIPM) Пiдтримується
IDLE IMMEDIATE With UNLOAD FEATURE Пiдтримується, Дозволено
Link Power State Device Sleep Не пiдтримується
Електроживлення Пiдтримується, Дозволено
Power-Up In Standby (PUIS) Не пiдтримується
Команди ATA parancsok
DEVICE RESET Не пiдтримується
DOWNLOAD MICROCODE Пiдтримується, Дозволено
FLUSH CACHE Пiдтримується, Дозволено
FLUSH CACHE EXT Пiдтримується, Дозволено
NOP Пiдтримується, Дозволено
READ BUFFER Пiдтримується, Дозволено
WRITE BUFFER Пiдтримується, Дозволено
Фiзичнi данi дискового накопичувача
Виробник Seagate
Назва жорсткого диску Momentus 5400 (SpinPoint M8)
Форм-фактор 2.5"
Форматована ємнiсть 1 TБ
Диски 2
Записуванi поверхнi 4
Фiзичнi габарити 100.3 x 69.75 x 9.5 mm
Максимальна вага 107 g
Середня затримка розкручування 5.6 ms
Швидкiсть обертання 5400 RPM
Макс. внутрiшня швидкiсть даних 1160 Мбіт/с
Середнiй час пошуку 12 ms
Iнтерфейс SATA-II
Швидкiсть даних 'буфер-контролер' 300 МБ/с
Обсяг буфера 8 Мб
Час розкручування 4 с
Виробник пристрою
Назва компанії Seagate Technology LLC
SMART
ID Опис атрибута Порiг Значення Найгiрше Розмір Статус
01 Raw Read Error Rate 51 1 1 89508 Пророкування збою: насувається втрата даних
02 Throughput Performance 0 252 252 0 OK: Завжди пройдено
03 Spinup Time 25 89 81 3515 OK: Значення нормальне
04 Start/Stop Count 0 72 72 28492 OK: Завжди пройдено
05 Reallocated Sector Count 10 252 252 0 OK: Значення нормальне
07 Seek Error Rate 51 252 252 0 OK: Значення нормальне
08 Seek Time Performance 15 252 252 0 OK: Значення нормальне
09 Power-On Time Count 0 100 100 15816 OK: Завжди пройдено
0A Spinup Retry Count 51 252 252 0 OK: Значення нормальне
0B Calibration Retry Count 0 97 97 3374 OK: Завжди пройдено
0C Power Cycle Count 0 91 91 9752 OK: Завжди пройдено
BF Mechanical Shock 0 100 100 761 OK: Завжди пройдено
C0 Power-Off Retract Count 0 252 252 0 OK: Завжди пройдено
C2 Temperature 0 64 41 19 OK: Завжди пройдено
C3 Hardware ECC Recovered 0 100 100 0 OK: Завжди пройдено
C4 Reallocation Event Count 0 252 252 0 OK: Завжди пройдено
C5 Current Pending Sector Count 0 252 100 0 OK: Завжди пройдено
C6 Offline Uncorrectable Sector Count 0 252 252 0 OK: Завжди пройдено
C7 Ultra ATA CRC Error Rate 0 100 100 144 OK: Завжди пройдено
C8 Write Error Rate 0 100 100 19051 OK: Завжди пройдено
DF Load/Unload Retry Count 0 97 97 3374 OK: Завжди пройдено
E1 Load/Unload Cycle Count 0 76 76 247926 OK: Завжди пройдено
ID: 910421726
Зв’язатися з продавцем
xxx xxx xxx
Опубліковано 28 грудня 2025 р.
Портативний диск зовнішній ST1000LM024 HN-M101MBB (1Тб) USB 3.0
2 000 грн.
Місцезнаходження
Повернення
Впевненість у кожній покупці
Ви можете безкоштовно повернути товар при отриманні, якщо він не відповідає вашим очікуванням. Докладніше